Módulo 201
NASCIMENTO, CRESCIMENTO E DESENVOLVIMENTO
ESCOLA SUPERIOR DE CIÊNCIAS DA SAÚDE
Ananda Conde
Medicina
•Problema 2 – "Respirando
sem os pulmões: haja
coração”
-Descrever a Embriologia cardiopulmonar
e adaptação ao nascimento;
-Descrever a circulação Fetal.
ASPECTOS EMBRIOLÓGICOS DO
Coração
• Por volta do 18°/19º dias pós-concepção, no tecido
mesodérmico esplâncnico inicia-se uma invaginação, a
qual origina o tubo cardíaco primitivo.
• O tubo cardíaco primitivo invagina-se gradualmente
no mesoderma, com consequente formação do
manto mioepicárdico.
• Entre 22° e 24° dias, ocorrem os primeiros movimentos
cardíacos (contrações cardíacas originam-se no próprio
músculo cardíaco).
• Entre 27° e 37°dias, inicia-se a
formação dos septos interatrial e
interventricular, com formação e
manutenção do forame oval entre os
átrios.
Entre a 6ª e a 9ª semanasEntre a 6ª e a 9ª semanas
gestacionais, verifica-se ogestacionais, verifica-se o
desenvolvimento das válvulasdesenvolvimento das válvulas
cardíacas.cardíacas.
EMBRIOLOGIA DOS
PULMÕES
O sistema respiratório é composto por duas
porções:
• Porção superior: Derivada do aparelho faríngeo
• Porção inferior: Derivada do sulco laringotraqueal
O endoderma do sulco laringotraqueal
origina:
- O epitélio e as glândulas da laringe, da
traquéia, dos brônquios e dos pulmões
O mesoderma esplâncnico origina:
- Cartilagens, musculatura lisa dos brônquios,
capilares, tecido conjuntivo e pleura visceral.
Formação do Divertículo Respiratório
1. Alongamento do
divertículo e
formação do broto
traqueal
2. Separação do
divertículo da faringe
primitiva septo
traqueoesofágico
3. Formação do
tubo laringotraqueal
e esôfago
Canal laríngeo
primitivo
• O broto traqueal se divide em 2 tumefações: os
brotos brônquicos primitivos.
• Pleura visceral mesênquima esplâncnico;
• Pleura parietal mesoderma somático.
A maturação dos pulmões é
dividida em 4 períodos:
•Período pseudoglandular;
•Período canalicular;
•Período do saco terminal;
•Período alveolar.
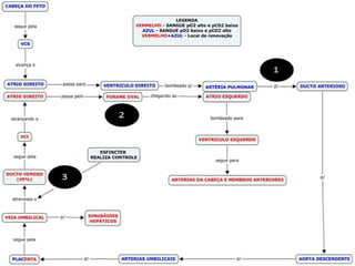
CIRCULAÇÃO FETAL
• Placenta: “pulmão fetal”; vilosidades da porção fetal, que contém
pequenos ramos das 2 artérias e da veia umbilical, projetam-se
para o interior da porção materna.
Caminho do sangue
Veia umbilical
Esfíncter do DV DV
Veia porta
VCI AD
Foramen oval
AE
VE
Aorta
VCS
Artéria pulmonarVD
DV = ducto venoso
Pulmões
Ducto arterial
Artérias
umbilicais
PLACENTA
10%
90%
*
*
*
*Shunts
1. Contração do esfíncter
2. Aeração pulmonar
2.1 < resistência pulmonar
2.2 > Fluxo pulmonar
3. Fechamento do foramen
ovale
> Fluxo Pulm. - > P AE - Fechamento
4. Fechamento Ductus
arteriosus
Bradicinina + >O2 = contração da m.
lisa
OBS: DA aberto no feto: < O2 =
Prostaglandina = relaxamento do m. liso
Após o nascimento...
Encerramento do canal arterial:
resistência pulmonar + ventilação
adequada (pH e pO2)
FIM

Nascimento, crescimento e desenvolvimento problema 2

  • 1.
    Módulo 201 NASCIMENTO, CRESCIMENTOE DESENVOLVIMENTO ESCOLA SUPERIOR DE CIÊNCIAS DA SAÚDE Ananda Conde Medicina
  • 2.
    •Problema 2 –"Respirando sem os pulmões: haja coração” -Descrever a Embriologia cardiopulmonar e adaptação ao nascimento; -Descrever a circulação Fetal.
  • 3.
  • 4.
    • Por voltado 18°/19º dias pós-concepção, no tecido mesodérmico esplâncnico inicia-se uma invaginação, a qual origina o tubo cardíaco primitivo.
  • 5.
    • O tubocardíaco primitivo invagina-se gradualmente no mesoderma, com consequente formação do manto mioepicárdico.
  • 6.
    • Entre 22°e 24° dias, ocorrem os primeiros movimentos cardíacos (contrações cardíacas originam-se no próprio músculo cardíaco).
  • 7.
    • Entre 27°e 37°dias, inicia-se a formação dos septos interatrial e interventricular, com formação e manutenção do forame oval entre os átrios. Entre a 6ª e a 9ª semanasEntre a 6ª e a 9ª semanas gestacionais, verifica-se ogestacionais, verifica-se o desenvolvimento das válvulasdesenvolvimento das válvulas cardíacas.cardíacas.
  • 8.
  • 9.
    O sistema respiratórioé composto por duas porções: • Porção superior: Derivada do aparelho faríngeo • Porção inferior: Derivada do sulco laringotraqueal
  • 10.
    O endoderma dosulco laringotraqueal origina: - O epitélio e as glândulas da laringe, da traquéia, dos brônquios e dos pulmões O mesoderma esplâncnico origina: - Cartilagens, musculatura lisa dos brônquios, capilares, tecido conjuntivo e pleura visceral.
  • 11.
    Formação do DivertículoRespiratório 1. Alongamento do divertículo e formação do broto traqueal 2. Separação do divertículo da faringe primitiva septo traqueoesofágico 3. Formação do tubo laringotraqueal e esôfago Canal laríngeo primitivo
  • 12.
    • O brototraqueal se divide em 2 tumefações: os brotos brônquicos primitivos.
  • 14.
    • Pleura visceralmesênquima esplâncnico; • Pleura parietal mesoderma somático.
  • 15.
    A maturação dospulmões é dividida em 4 períodos: •Período pseudoglandular; •Período canalicular; •Período do saco terminal; •Período alveolar.
  • 18.
    CIRCULAÇÃO FETAL • Placenta:“pulmão fetal”; vilosidades da porção fetal, que contém pequenos ramos das 2 artérias e da veia umbilical, projetam-se para o interior da porção materna.
  • 21.
    Caminho do sangue Veiaumbilical Esfíncter do DV DV Veia porta VCI AD Foramen oval AE VE Aorta VCS Artéria pulmonarVD DV = ducto venoso Pulmões Ducto arterial Artérias umbilicais PLACENTA 10% 90% * * * *Shunts
  • 23.
    1. Contração doesfíncter 2. Aeração pulmonar 2.1 < resistência pulmonar 2.2 > Fluxo pulmonar 3. Fechamento do foramen ovale > Fluxo Pulm. - > P AE - Fechamento 4. Fechamento Ductus arteriosus Bradicinina + >O2 = contração da m. lisa OBS: DA aberto no feto: < O2 = Prostaglandina = relaxamento do m. liso
  • 24.
  • 25.
    Encerramento do canalarterial: resistência pulmonar + ventilação adequada (pH e pO2)
  • 26.