Diagrama de Atividades




   Prof. Luís Fernando Garcia
       LUIS@GARCIA.PRO.BR
Diagrama de Atividades

•   Caso especial do diagrama de Estados
•   Baseado em Redes de Petri

•   Maior ênfase ao nível de Algoritmo
•   Semelhança com Fluxogramas

•   Descrever os PASSOS a serem percorridos
    para a conclusão de um método
    ESPECÍFICO e NÃO de um processo
    completo (sequência/colaboração) ...
Diagrama de Atividades

•   Estado de Ação

•   Realização de uma Ação dentro de um
    fluxo de controle ...
•   Atômico (não pode ser decomposto...)

•   1 atividade = n Estados de Ação
Diagrama de Atividades
•   Estado de Ação
Diagrama de Atividades

•   Ponto de Decisão

•   Ponto do fluxo de controle onde deve
    ser realizado um TESTE – TOMADA
    DE DECISÃO
•   Condição de Guarda [ ]
Diagrama de Atividades
•   Ponto de Decisão
Diagrama de Atividades
•   Ponto de Decisão
Diagrama de Atividades
•   Concorrência Dinâmica

•   Laço de repetição
•   Símbolo de MULTIPLICIDADE ( * )
Diagrama de Atividades

•   Envio de Sinais

•   Transmissão de um sinal para um
    dispositivo EXTERNO
•   Normalmente um Hardware
•   Envio de Sinais

•   Exemplo:
Diagrama de Atividades

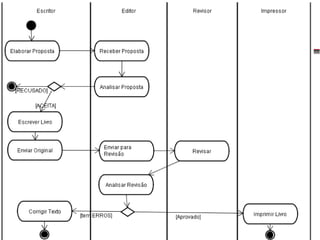
•   Raias de Natação

•   Extensão do Diagrama de Atividades
•   Identificar os diversos SETORES,
    DEPT, ATORES que interagem com
    um PROCESSO
•   Zonas de influência de determinado
    ATOR sobre determinado PROCESSO
Diagrama de Atividades
•   Raias de Natação

•   Extensão do Diagrama de
    Atividades
•   Identificar os diversos
    SETORES, DEPT, ATORES
    que interagem com um
    PROCESSO
•   Zonas de influência de
    determinado ATOR sobre
    determinado PROCESSO

Uml diagrama de atividades

  • 1.
    Diagrama de Atividades Prof. Luís Fernando Garcia LUIS@GARCIA.PRO.BR
  • 2.
    Diagrama de Atividades • Caso especial do diagrama de Estados • Baseado em Redes de Petri • Maior ênfase ao nível de Algoritmo • Semelhança com Fluxogramas • Descrever os PASSOS a serem percorridos para a conclusão de um método ESPECÍFICO e NÃO de um processo completo (sequência/colaboração) ...
  • 3.
    Diagrama de Atividades • Estado de Ação • Realização de uma Ação dentro de um fluxo de controle ... • Atômico (não pode ser decomposto...) • 1 atividade = n Estados de Ação
  • 4.
    Diagrama de Atividades • Estado de Ação
  • 5.
    Diagrama de Atividades • Ponto de Decisão • Ponto do fluxo de controle onde deve ser realizado um TESTE – TOMADA DE DECISÃO • Condição de Guarda [ ]
  • 6.
    Diagrama de Atividades • Ponto de Decisão
  • 7.
    Diagrama de Atividades • Ponto de Decisão
  • 8.
    Diagrama de Atividades • Concorrência Dinâmica • Laço de repetição • Símbolo de MULTIPLICIDADE ( * )
  • 9.
    Diagrama de Atividades • Envio de Sinais • Transmissão de um sinal para um dispositivo EXTERNO • Normalmente um Hardware
  • 10.
    Envio de Sinais • Exemplo:
  • 11.
    Diagrama de Atividades • Raias de Natação • Extensão do Diagrama de Atividades • Identificar os diversos SETORES, DEPT, ATORES que interagem com um PROCESSO • Zonas de influência de determinado ATOR sobre determinado PROCESSO
  • 12.
    Diagrama de Atividades • Raias de Natação • Extensão do Diagrama de Atividades • Identificar os diversos SETORES, DEPT, ATORES que interagem com um PROCESSO • Zonas de influência de determinado ATOR sobre determinado PROCESSO

Notas do Editor

  • #2 Bom Tarde, Meu nome é Luis Fernando Garcia, Sou Mestrando do CPGCC, e orientando do Prof. José Valdeni de Lima. O objetivo desse defesa é a apresentação da dissertação de mestrado intutilada Consistência de Ligações no WWW.
  • #3 Apresentando o roteiro da apresentação: Na INTRODUÇÃO serão abordados os aspectos gerais sobre o assunto Em seguida serão apresentados breves conceitos sobre SISTEMAS DE HIPERDOCUMENTOS DISTRIBUÍDOS. No item CONSISTENCIA DE LIGAÇÕES é apresentado um referencial teórico e, em especial, um classificação das soluções encontradas, Em SOLUÇÃO PROPOSTA iremos analisar, detalhadamente, o embasamento e funcionamento da solução proposta para o ambiente WWW do Instituto No item PROTOTIPO IMPLEMENTADO serão abordados aspectos de implementação e prototipagem da ferramenta e finalmente apresentaremos as conclusões obtidas e as sugestões de trabalhos futuros.
  • #4 Apresentando o roteiro da apresentação: Na INTRODUÇÃO serão abordados os aspectos gerais sobre o assunto Em seguida serão apresentados breves conceitos sobre SISTEMAS DE HIPERDOCUMENTOS DISTRIBUÍDOS. No item CONSISTENCIA DE LIGAÇÕES é apresentado um referencial teórico e, em especial, um classificação das soluções encontradas, Em SOLUÇÃO PROPOSTA iremos analisar, detalhadamente, o embasamento e funcionamento da solução proposta para o ambiente WWW do Instituto No item PROTOTIPO IMPLEMENTADO serão abordados aspectos de implementação e prototipagem da ferramenta e finalmente apresentaremos as conclusões obtidas e as sugestões de trabalhos futuros.
  • #5 Apresentando o roteiro da apresentação: Na INTRODUÇÃO serão abordados os aspectos gerais sobre o assunto Em seguida serão apresentados breves conceitos sobre SISTEMAS DE HIPERDOCUMENTOS DISTRIBUÍDOS. No item CONSISTENCIA DE LIGAÇÕES é apresentado um referencial teórico e, em especial, um classificação das soluções encontradas, Em SOLUÇÃO PROPOSTA iremos analisar, detalhadamente, o embasamento e funcionamento da solução proposta para o ambiente WWW do Instituto No item PROTOTIPO IMPLEMENTADO serão abordados aspectos de implementação e prototipagem da ferramenta e finalmente apresentaremos as conclusões obtidas e as sugestões de trabalhos futuros.
  • #6 Apresentando o roteiro da apresentação: Na INTRODUÇÃO serão abordados os aspectos gerais sobre o assunto Em seguida serão apresentados breves conceitos sobre SISTEMAS DE HIPERDOCUMENTOS DISTRIBUÍDOS. No item CONSISTENCIA DE LIGAÇÕES é apresentado um referencial teórico e, em especial, um classificação das soluções encontradas, Em SOLUÇÃO PROPOSTA iremos analisar, detalhadamente, o embasamento e funcionamento da solução proposta para o ambiente WWW do Instituto No item PROTOTIPO IMPLEMENTADO serão abordados aspectos de implementação e prototipagem da ferramenta e finalmente apresentaremos as conclusões obtidas e as sugestões de trabalhos futuros.
  • #7 Apresentando o roteiro da apresentação: Na INTRODUÇÃO serão abordados os aspectos gerais sobre o assunto Em seguida serão apresentados breves conceitos sobre SISTEMAS DE HIPERDOCUMENTOS DISTRIBUÍDOS. No item CONSISTENCIA DE LIGAÇÕES é apresentado um referencial teórico e, em especial, um classificação das soluções encontradas, Em SOLUÇÃO PROPOSTA iremos analisar, detalhadamente, o embasamento e funcionamento da solução proposta para o ambiente WWW do Instituto No item PROTOTIPO IMPLEMENTADO serão abordados aspectos de implementação e prototipagem da ferramenta e finalmente apresentaremos as conclusões obtidas e as sugestões de trabalhos futuros.
  • #8 Apresentando o roteiro da apresentação: Na INTRODUÇÃO serão abordados os aspectos gerais sobre o assunto Em seguida serão apresentados breves conceitos sobre SISTEMAS DE HIPERDOCUMENTOS DISTRIBUÍDOS. No item CONSISTENCIA DE LIGAÇÕES é apresentado um referencial teórico e, em especial, um classificação das soluções encontradas, Em SOLUÇÃO PROPOSTA iremos analisar, detalhadamente, o embasamento e funcionamento da solução proposta para o ambiente WWW do Instituto No item PROTOTIPO IMPLEMENTADO serão abordados aspectos de implementação e prototipagem da ferramenta e finalmente apresentaremos as conclusões obtidas e as sugestões de trabalhos futuros.
  • #9 Apresentando o roteiro da apresentação: Na INTRODUÇÃO serão abordados os aspectos gerais sobre o assunto Em seguida serão apresentados breves conceitos sobre SISTEMAS DE HIPERDOCUMENTOS DISTRIBUÍDOS. No item CONSISTENCIA DE LIGAÇÕES é apresentado um referencial teórico e, em especial, um classificação das soluções encontradas, Em SOLUÇÃO PROPOSTA iremos analisar, detalhadamente, o embasamento e funcionamento da solução proposta para o ambiente WWW do Instituto No item PROTOTIPO IMPLEMENTADO serão abordados aspectos de implementação e prototipagem da ferramenta e finalmente apresentaremos as conclusões obtidas e as sugestões de trabalhos futuros.
  • #10 Apresentando o roteiro da apresentação: Na INTRODUÇÃO serão abordados os aspectos gerais sobre o assunto Em seguida serão apresentados breves conceitos sobre SISTEMAS DE HIPERDOCUMENTOS DISTRIBUÍDOS. No item CONSISTENCIA DE LIGAÇÕES é apresentado um referencial teórico e, em especial, um classificação das soluções encontradas, Em SOLUÇÃO PROPOSTA iremos analisar, detalhadamente, o embasamento e funcionamento da solução proposta para o ambiente WWW do Instituto No item PROTOTIPO IMPLEMENTADO serão abordados aspectos de implementação e prototipagem da ferramenta e finalmente apresentaremos as conclusões obtidas e as sugestões de trabalhos futuros.
  • #11 Apresentando o roteiro da apresentação: Na INTRODUÇÃO serão abordados os aspectos gerais sobre o assunto Em seguida serão apresentados breves conceitos sobre SISTEMAS DE HIPERDOCUMENTOS DISTRIBUÍDOS. No item CONSISTENCIA DE LIGAÇÕES é apresentado um referencial teórico e, em especial, um classificação das soluções encontradas, Em SOLUÇÃO PROPOSTA iremos analisar, detalhadamente, o embasamento e funcionamento da solução proposta para o ambiente WWW do Instituto No item PROTOTIPO IMPLEMENTADO serão abordados aspectos de implementação e prototipagem da ferramenta e finalmente apresentaremos as conclusões obtidas e as sugestões de trabalhos futuros.
  • #12 Apresentando o roteiro da apresentação: Na INTRODUÇÃO serão abordados os aspectos gerais sobre o assunto Em seguida serão apresentados breves conceitos sobre SISTEMAS DE HIPERDOCUMENTOS DISTRIBUÍDOS. No item CONSISTENCIA DE LIGAÇÕES é apresentado um referencial teórico e, em especial, um classificação das soluções encontradas, Em SOLUÇÃO PROPOSTA iremos analisar, detalhadamente, o embasamento e funcionamento da solução proposta para o ambiente WWW do Instituto No item PROTOTIPO IMPLEMENTADO serão abordados aspectos de implementação e prototipagem da ferramenta e finalmente apresentaremos as conclusões obtidas e as sugestões de trabalhos futuros.
  • #13 Apresentando o roteiro da apresentação: Na INTRODUÇÃO serão abordados os aspectos gerais sobre o assunto Em seguida serão apresentados breves conceitos sobre SISTEMAS DE HIPERDOCUMENTOS DISTRIBUÍDOS. No item CONSISTENCIA DE LIGAÇÕES é apresentado um referencial teórico e, em especial, um classificação das soluções encontradas, Em SOLUÇÃO PROPOSTA iremos analisar, detalhadamente, o embasamento e funcionamento da solução proposta para o ambiente WWW do Instituto No item PROTOTIPO IMPLEMENTADO serão abordados aspectos de implementação e prototipagem da ferramenta e finalmente apresentaremos as conclusões obtidas e as sugestões de trabalhos futuros.