Introdução à Web semântica Gustavo Henn gustavohenn*gmail.com | 8885 8838 extralibris.org/concursos
O que é semântica?
“ Só existem 10 tipos de pessoas no mundo: as que conhecem números binários e as que não conhecem.”
 
 
Como funciona a Web não semântica, ou sintática, de hoje?
 
Nome do arquivo:  britney-spears-raspando-o-cabelo.jpg Conteúdo do arquivo: Britney Spears raspando o cabelo.
Com a ajuda dos padrões e ferramentas da Web semântica, será possível a representação – de uma maneira compreensível para os computadores – dos significados dos conteúdos da web; isso facilitará a implementação de novas aplicações e serviços inteligentes. (Feitosa, 2006).
Web Semântica , ou internet com significado, busca fazer  máquinas   entenderem   máquinas .
Infra-estrutura da Web semântica
metadados
Metadados são dados sobre dados. São dados estruturados que descrevem características de um recurso informacional.
<email> <de> Departamento Financeiro </de> <para> Departamento Operacional </para> <assunto> Análise do Ano Fiscal </assunto> <mensagem> Favor comparecem à reunião que se realizará em 10/08/2005, às 8:00 horas, no auditório da empresa. </mensagem>  </email>
URI ,  Universal Resource Identifier ,  é um identificador único para um recurso Web. .
Exemplos de URI ftp://ftp.is.co.za/rfc/rfc1808.txt mailto:andrew@linux.ime.usp.br news:comp.infosystems.www.servers.unix telnet://melvyl.ucop.edu/
XML,  eXtensible Markup Language , é uma linguagem de marcação que permite semântica para a Web.
 
RDF,  Resource Description Framework ,  são convenções que buscam controlar como a semântica, a sintaxe e a estrutura de um metadado são formuladas em um domínio. (Feitosa, 2006).
Componentes básicos do RDF Recurso : Qualquer coisa que pode conter um URI, incluindo as páginas da web, assim como elementos de um documento XML. Propriedade : Um recurso que tenha um determinado nome e possa ser utilizado como uma propriedade Indicação : consiste na combinação de um recurso, de uma propriedade, e de um valor.
 
Ontologia  é uma especificação explícita de uma conceituação. (Gruber, 1993)
Uma  ontologia  é uma  descrição formal e explícita de conceitos  – classes – em um domínio de discurso, e das propriedades de cada conceito, descrevendo diversas características e atributos de tal conceito. (Noy e McGuinness, 2004)
 
 
 
As ontologias, acredita-se, formarão a base estrutural da Web semântica.
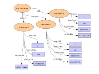
Um modelo de Web semântica
Rocha e Alvarenga (2004)
Quando isso deve acontecer?
 
Talvez, um dia, um motor de busca como o Google possa dizer onde você esqueceu as chaves do carro.
Nós, profissionais da informação, temos grande responsabilidade para fazer isso acontecer.
Muito Obrigado!

Websemantica

  • 1.
    Introdução à Websemântica Gustavo Henn gustavohenn*gmail.com | 8885 8838 extralibris.org/concursos
  • 2.
    O que ésemântica?
  • 3.
    “ Só existem10 tipos de pessoas no mundo: as que conhecem números binários e as que não conhecem.”
  • 4.
  • 5.
  • 6.
    Como funciona aWeb não semântica, ou sintática, de hoje?
  • 7.
  • 8.
    Nome do arquivo: britney-spears-raspando-o-cabelo.jpg Conteúdo do arquivo: Britney Spears raspando o cabelo.
  • 9.
    Com a ajudados padrões e ferramentas da Web semântica, será possível a representação – de uma maneira compreensível para os computadores – dos significados dos conteúdos da web; isso facilitará a implementação de novas aplicações e serviços inteligentes. (Feitosa, 2006).
  • 10.
    Web Semântica ,ou internet com significado, busca fazer máquinas entenderem máquinas .
  • 11.
  • 12.
  • 13.
    Metadados são dadossobre dados. São dados estruturados que descrevem características de um recurso informacional.
  • 14.
    <email> <de> DepartamentoFinanceiro </de> <para> Departamento Operacional </para> <assunto> Análise do Ano Fiscal </assunto> <mensagem> Favor comparecem à reunião que se realizará em 10/08/2005, às 8:00 horas, no auditório da empresa. </mensagem> </email>
  • 15.
    URI , Universal Resource Identifier , é um identificador único para um recurso Web. .
  • 16.
    Exemplos de URIftp://ftp.is.co.za/rfc/rfc1808.txt mailto:andrew@linux.ime.usp.br news:comp.infosystems.www.servers.unix telnet://melvyl.ucop.edu/
  • 17.
    XML, eXtensibleMarkup Language , é uma linguagem de marcação que permite semântica para a Web.
  • 18.
  • 19.
    RDF, ResourceDescription Framework , são convenções que buscam controlar como a semântica, a sintaxe e a estrutura de um metadado são formuladas em um domínio. (Feitosa, 2006).
  • 20.
    Componentes básicos doRDF Recurso : Qualquer coisa que pode conter um URI, incluindo as páginas da web, assim como elementos de um documento XML. Propriedade : Um recurso que tenha um determinado nome e possa ser utilizado como uma propriedade Indicação : consiste na combinação de um recurso, de uma propriedade, e de um valor.
  • 21.
  • 22.
    Ontologia éuma especificação explícita de uma conceituação. (Gruber, 1993)
  • 23.
    Uma ontologia é uma descrição formal e explícita de conceitos – classes – em um domínio de discurso, e das propriedades de cada conceito, descrevendo diversas características e atributos de tal conceito. (Noy e McGuinness, 2004)
  • 24.
  • 25.
  • 26.
  • 27.
    As ontologias, acredita-se,formarão a base estrutural da Web semântica.
  • 28.
    Um modelo deWeb semântica
  • 29.
  • 30.
    Quando isso deveacontecer?
  • 31.
  • 32.
    Talvez, um dia,um motor de busca como o Google possa dizer onde você esqueceu as chaves do carro.
  • 33.
    Nós, profissionais dainformação, temos grande responsabilidade para fazer isso acontecer.
  • 34.