INSTITUTO FEDERAL 
ESPIRITO SANTO 
Campus Colatina
Introdução 
Estrutura 
Contexto de 
Hardware 
Contexto de 
Software 
Espaço de 
Endereçamento 
Bloco de 
Controle 
Conclusão 
SISTEMAS OPERACIONAIS MULTIPROGRAMÁVEIS 
Concorrência 
PROCESSOS 
Gerência de processos 
Sistemas Multiprocessadores 
PROCESSO A SO PROCESSO B
ESTRUTUTA DO PROCESSO 
Processador: 
Instruções 
Ciclo de busca e execução 
1. Busca na memoria principal a instrução a ser executada 
2. Armazena a instrução no registrador PC 
3. Decodifica os bits 
4. Executa a Instrução 
Registrador PC 
1. Armazena o endereço da próxima instrução a ser executada 
2. Seu conteúdo determina a sequência das instruções 
armazenada na memória principal 
Introdução 
Estrutura 
Contexto de 
Hardware 
Contexto de 
Software 
Espaço de 
Endereçamento 
Bloco de 
Controle 
Conclusão
O que é um processo? 
Programa em execução(?) 
Guarda informações de programas. 
Por que é tão importante? 
Introdução 
Estrutura 
Contexto de 
Hardware 
Contexto de 
Software 
Espaço de 
Endereçamento 
Bloco de 
Controle 
Conclusão
Como funciona? 
Introdução 
Estrutura 
Contexto de 
Hardware 
Contexto de 
Software 
Espaço de 
Endereçamento 
Bloco de 
Controle 
Conclusão
O processo é formado por três partes 
Introdução 
Estrutura 
Contexto de 
Hardware 
Contexto de 
Software 
Espaço de 
Endereçamento 
Bloco de 
Controle 
Conclusão
CONTEXTO DE HARDWARE 
Constitui- se do conteúdo dos registradores. 
É fundamental na para os sistemas 
multiprogramáveis na qual os processos se 
alternam na utilização da CPU. 
Introdução 
Estrutura 
Contexto de 
Hardware 
Contexto de 
Software 
Espaço de 
Endereçamento 
Bloco de 
Controle 
Conclusão
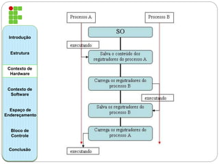
Mudança de Contexto 
A troca de um processo por outro na CPU, 
pelo sistema operacional, é denominada 
mudança de contexto. 
Mudança de Contexto - salva o conteúdo dos 
registradores da CPU e carregá-los com os 
valores referente ao do processo que está 
ganhando a utilização do processador. 
Introdução 
Estrutura 
Contexto de 
Hardware 
Contexto de 
Software 
Espaço de 
Endereçamento 
Bloco de 
Controle 
Conclusão
Introdução 
Estrutura 
Contexto de 
Hardware 
Contexto de 
Software 
Espaço de 
Endereçamento 
Bloco de 
Controle 
Conclusão
CONTEXTO DE SOFTWARE 
A maior parte das informações de software 
do processo provém de um arquivo do 
sistema operacional, conhecido como 
arquivo de usuários. 
O contexto de software é composto por três 
grupos de informações sobre o processo: 
1. Identificação; 
2. Quotas; 
3. Privilégios: 
Introdução 
Estrutura 
Contexto de 
Hardware 
Contexto de 
Software 
Espaço de 
Endereçamento 
Bloco de 
Controle 
Conclusão
Identificação 
PID 
UID 
Introdução 
Estrutura 
Contexto de 
Hardware 
Contexto de 
Software 
Espaço de 
Endereçamento 
Bloco de 
Controle 
Conclusão
Quotas 
Limites de cada recurso do sistema que um 
processo pode alocar. 
1. Nº Máximo de arquivos abertos 
simultaneamente 
2. Tamanho de memória que o processo aloca. 
3. Nº Máximo de operações E/S pendentes. 
4. Tamanho máximo do buffer para operações 
de E/S 
5. Numero máximo de processos, subprocessos 
e threads que podem ser criado. 
Introdução 
Estrutura 
Contexto de 
Hardware 
Contexto de 
Software 
Espaço de 
Endereçamento 
Bloco de 
Controle 
Conclusão
Privilégios ou Direitos 
Definem as ações que um processo pode 
fazer em relação a ele mesmo, aos demais 
processos e ao sistema operacional. 
Introdução 
Estrutura 
Contexto de 
Hardware 
Contexto de 
Software 
Espaço de 
Endereçamento 
Bloco de 
Controle 
Conclusão 
Prog c/ previlegios 
Prog s/ previlegio
ESPAÇO DE ENDEREÇAMENTO 
Introdução 
Estrutura 
Contexto de 
Hardware 
Contexto de 
Software 
Espaço de 
Endereçamento 
Bloco de 
Controle 
Conclusão
BLOCO DE CONTROLE DE PROCESSO (PCB) 
Introdução 
Estrutura 
Contexto de 
Hardware 
Contexto de 
Software 
Espaço de 
Endereçamento 
Bloco de 
Controle 
Conclusão
Introdução 
Estrutura 
Contexto de 
Hardware 
Contexto de 
Software 
Espaço de 
Endereçamento 
Bloco de 
Controle 
Conclusão 
Visualização de Processos
Visualização de Processos 
Introdução 
Estrutura 
Contexto de 
Hardware 
Contexto de 
Software 
Espaço de 
Endereçamento 
Bloco de 
Controle 
Conclusão 
•USER; 
•UID; 
•PID; 
•PPID; 
•PRI; 
•NI; 
-20; 
0; 
19. 
%CPU; 
%MEM; 
VSZ; 
RSS (Resident Set Size); 
TTY; 
STAT; 
D - Descansando; 
R - Executando 
(Running); 
S - Descansando com 
possibilidade de 
interrupção; 
T - Parado, suspendido; 
Z - Zumbi. O processo 
foi terminado mas não foi 
removido por quem o 
chamou. 
START; 
TIME; 
COMMAND.
Demonstração SOSIM 
Introdução 
Estrutura 
Contexto de 
Hardware 
Contexto de 
Software 
Espaço de 
Endereçamento 
Bloco de 
Controle 
Conclusão
Dúvidas? 
Introdução 
Estrutura 
Contexto de 
Hardware 
Contexto de 
Software 
Espaço de 
Endereçamento 
Bloco de 
Controle 
Conclusão 
Alguém disse: processo?
INSTITUTO FEDERAL 
ESPIRITO SANTO 
Campus Colatina 
GRUPO: 
Bruno, Kassio, Larissa e Rafael. 
Turma: v2 
Disciplina: Sistemas Operacionais

Estrutura de Processos

  • 1.
    INSTITUTO FEDERAL ESPIRITOSANTO Campus Colatina
  • 2.
    Introdução Estrutura Contextode Hardware Contexto de Software Espaço de Endereçamento Bloco de Controle Conclusão SISTEMAS OPERACIONAIS MULTIPROGRAMÁVEIS Concorrência PROCESSOS Gerência de processos Sistemas Multiprocessadores PROCESSO A SO PROCESSO B
  • 3.
    ESTRUTUTA DO PROCESSO Processador: Instruções Ciclo de busca e execução 1. Busca na memoria principal a instrução a ser executada 2. Armazena a instrução no registrador PC 3. Decodifica os bits 4. Executa a Instrução Registrador PC 1. Armazena o endereço da próxima instrução a ser executada 2. Seu conteúdo determina a sequência das instruções armazenada na memória principal Introdução Estrutura Contexto de Hardware Contexto de Software Espaço de Endereçamento Bloco de Controle Conclusão
  • 4.
    O que éum processo? Programa em execução(?) Guarda informações de programas. Por que é tão importante? Introdução Estrutura Contexto de Hardware Contexto de Software Espaço de Endereçamento Bloco de Controle Conclusão
  • 5.
    Como funciona? Introdução Estrutura Contexto de Hardware Contexto de Software Espaço de Endereçamento Bloco de Controle Conclusão
  • 6.
    O processo éformado por três partes Introdução Estrutura Contexto de Hardware Contexto de Software Espaço de Endereçamento Bloco de Controle Conclusão
  • 7.
    CONTEXTO DE HARDWARE Constitui- se do conteúdo dos registradores. É fundamental na para os sistemas multiprogramáveis na qual os processos se alternam na utilização da CPU. Introdução Estrutura Contexto de Hardware Contexto de Software Espaço de Endereçamento Bloco de Controle Conclusão
  • 8.
    Mudança de Contexto A troca de um processo por outro na CPU, pelo sistema operacional, é denominada mudança de contexto. Mudança de Contexto - salva o conteúdo dos registradores da CPU e carregá-los com os valores referente ao do processo que está ganhando a utilização do processador. Introdução Estrutura Contexto de Hardware Contexto de Software Espaço de Endereçamento Bloco de Controle Conclusão
  • 9.
    Introdução Estrutura Contextode Hardware Contexto de Software Espaço de Endereçamento Bloco de Controle Conclusão
  • 10.
    CONTEXTO DE SOFTWARE A maior parte das informações de software do processo provém de um arquivo do sistema operacional, conhecido como arquivo de usuários. O contexto de software é composto por três grupos de informações sobre o processo: 1. Identificação; 2. Quotas; 3. Privilégios: Introdução Estrutura Contexto de Hardware Contexto de Software Espaço de Endereçamento Bloco de Controle Conclusão
  • 11.
    Identificação PID UID Introdução Estrutura Contexto de Hardware Contexto de Software Espaço de Endereçamento Bloco de Controle Conclusão
  • 12.
    Quotas Limites decada recurso do sistema que um processo pode alocar. 1. Nº Máximo de arquivos abertos simultaneamente 2. Tamanho de memória que o processo aloca. 3. Nº Máximo de operações E/S pendentes. 4. Tamanho máximo do buffer para operações de E/S 5. Numero máximo de processos, subprocessos e threads que podem ser criado. Introdução Estrutura Contexto de Hardware Contexto de Software Espaço de Endereçamento Bloco de Controle Conclusão
  • 13.
    Privilégios ou Direitos Definem as ações que um processo pode fazer em relação a ele mesmo, aos demais processos e ao sistema operacional. Introdução Estrutura Contexto de Hardware Contexto de Software Espaço de Endereçamento Bloco de Controle Conclusão Prog c/ previlegios Prog s/ previlegio
  • 14.
    ESPAÇO DE ENDEREÇAMENTO Introdução Estrutura Contexto de Hardware Contexto de Software Espaço de Endereçamento Bloco de Controle Conclusão
  • 15.
    BLOCO DE CONTROLEDE PROCESSO (PCB) Introdução Estrutura Contexto de Hardware Contexto de Software Espaço de Endereçamento Bloco de Controle Conclusão
  • 16.
    Introdução Estrutura Contextode Hardware Contexto de Software Espaço de Endereçamento Bloco de Controle Conclusão Visualização de Processos
  • 17.
    Visualização de Processos Introdução Estrutura Contexto de Hardware Contexto de Software Espaço de Endereçamento Bloco de Controle Conclusão •USER; •UID; •PID; •PPID; •PRI; •NI; -20; 0; 19. %CPU; %MEM; VSZ; RSS (Resident Set Size); TTY; STAT; D - Descansando; R - Executando (Running); S - Descansando com possibilidade de interrupção; T - Parado, suspendido; Z - Zumbi. O processo foi terminado mas não foi removido por quem o chamou. START; TIME; COMMAND.
  • 18.
    Demonstração SOSIM Introdução Estrutura Contexto de Hardware Contexto de Software Espaço de Endereçamento Bloco de Controle Conclusão
  • 19.
    Dúvidas? Introdução Estrutura Contexto de Hardware Contexto de Software Espaço de Endereçamento Bloco de Controle Conclusão Alguém disse: processo?
  • 20.
    INSTITUTO FEDERAL ESPIRITOSANTO Campus Colatina GRUPO: Bruno, Kassio, Larissa e Rafael. Turma: v2 Disciplina: Sistemas Operacionais