INSTITUTO FEDERAL
ESPIRITO SANTO
Campus Colatina
Introdução
Estrutura
Contexto de
Hardware
Contexto de
Software
Espaço de
Endereçament
o
Bloco de
Controle
Conclusão
SISTEMAS OPERACIONAIS MULTIPROGRAMÁVEIS
 Concorrência
 PROCESSOS
 Gerência de processos
 Sistemas Multiprocessadores
SO
PROCESSO BPROCESSO A
ESTRUTUTA DO PROCESSO
Processador:
 Instruções
 Ciclo de busca e execução
1. Busca na memoria principal a instrução a ser executada
2. Armazena a instrução no registrador PC
3. Decodifica os bits
4. Executa a Instrução
 Registrador PC
1. Armazena o endereço da próxima instrução a ser executada
2. Seu conteúdo determina a sequência das instruções
armazenada na memória principal
Introdução
Estrutura
Contexto de
Hardware
Contexto de
Software
Espaço de
Endereçament
o
Bloco de
Controle
Conclusão
O que é um processo?
 Programa em execução(?)
 Guarda informações de programas.
 Por que é tão importante?
Introdução
Estrutura
Contexto de
Hardware
Contexto de
Software
Espaço de
Endereçament
o
Bloco de
Controle
Conclusão
Como funciona?
Introdução
Estrutura
Contexto de
Hardware
Contexto de
Software
Espaço de
Endereçament
o
Bloco de
Controle
Conclusão
O processo é formado por três partes
Introdução
Estrutura
Contexto de
Hardware
Contexto de
Software
Espaço de
Endereçament
o
Bloco de
Controle
Conclusão
CONTEXTO DE HARDWARE
 Constitui- se do conteúdo dos registradores.
 É fundamental na para os sistemas
multiprogramáveis na qual os processos se
alternam na utilização da CPU.
Introdução
Estrutura
Contexto de
Hardware
Contexto de
Software
Espaço de
Endereçament
o
Bloco de
Controle
Conclusão
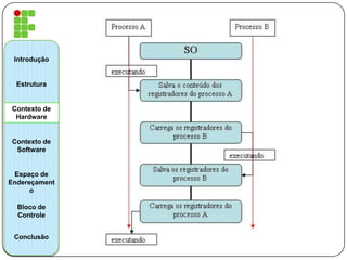
Mudança de Contexto
 A troca de um processo por outro na CPU,
pelo sistema operacional, é denominada
mudança de contexto.
 Mudança de Contexto - salva o conteúdo dos
registradores da CPU e carregá-los com os
valores referente ao do processo que está
ganhando a utilização do processador.
Introdução
Estrutura
Contexto de
Hardware
Contexto de
Software
Espaço de
Endereçament
o
Bloco de
Controle
Conclusão
Introdução
Estrutura
Contexto de
Hardware
Contexto de
Software
Espaço de
Endereçament
o
Bloco de
Controle
Conclusão
Contexto de Software
 A maior parte das informações de software
do processo provém de um arquivo do
sistema operacional, conhecido como
arquivo de usuários.
 O contexto de software é composto por três
grupos de informações sobre o processo:
1. Identificação;
2. Quotas;
3. Privilégios:
Introdução
Estrutura
Contexto de
Hardware
Contexto de
Software
Espaço de
Endereçament
o
Bloco de
Controle
Conclusão
Identificação
 PID
 Owner
 UID
Introdução
Estrutura
Contexto de
Hardware
Contexto de
Software
Espaço de
Endereçament
o
Bloco de
Controle
Conclusão
Quotas
 Limites de cada recurso do sistema que um
processador pode alocar.
1. Nº Máximo de arquivos abertos
simultaneamente
2. Tamanho de memória que o processo aloca.
3. Nº Máximo de operações E/S pendentes.
4. Tamanho máximo do buffer para operações
de E/S
5. Numero máximo de processos, subprocessos
e threads que podem ser criado.
Introdução
Estrutura
Contexto de
Hardware
Contexto de
Software
Espaço de
Endereçament
o
Bloco de
Controle
Conclusão
Privilégios ou Direitos
 Definem as ações que um processo pode
fazer em relação a ele mesmo, aos demais
processos e ao sistema operacional.
Introdução
Estrutura
Contexto de
Hardware
Contexto de
Software
Espaço de
Endereçament
o
Bloco de
Controle
Conclusão
ESPAÇO DE ENDEREÇAMENTO
Introdução
Estrutura
Contexto de
Hardware
Contexto de
Software
Espaço de
Endereçament
o
Bloco de
Controle
Conclusão
BLOCO DE CONTROLE DE PROCESSO (PCB)
Introdução
Estrutura
Contexto de
Hardware
Contexto de
Software
Espaço de
Endereçament
o
Bloco de
Controle
Conclusão
USER;
UID;
PID;
PPID;
PRI;
NI;
-20;
0;
19.
%CPU;
%MEM;
VSZ;
RSS (Resident Set Size);
TTY;
STAT;
D - Descansando;
R - Executando (Running);
S - Descansando com
possibilidade de interrupção;
T - Parado, suspendido;
Z - Zumbi. O processo foi
terminado mas não foi
removido por quem o
chamou.
START;
TIME;
COMMAND.
Demonstração SOSIM
Introdução
Estrutura
Contexto de
Hardware
Contexto de
Software
Espaço de
Endereçament
o
Bloco de
Controle
Conclusão
Dúvidas?
Introdução
Estrutura
Contexto de
Hardware
Contexto de
Software
Espaço de
Endereçament
o
Bloco de
Controle
Conclusão
GRUPO:
Bruno, Kassio, Larissa e Rafael.
Turma: v2
Disciplina: Sistemas Operacionais
INSTITUTO FEDERAL
ESPIRITO SANTO
Campus Colatina

Estrutura de processos apresentação

  • 1.
  • 2.
    Introdução Estrutura Contexto de Hardware Contexto de Software Espaçode Endereçament o Bloco de Controle Conclusão SISTEMAS OPERACIONAIS MULTIPROGRAMÁVEIS  Concorrência  PROCESSOS  Gerência de processos  Sistemas Multiprocessadores SO PROCESSO BPROCESSO A
  • 3.
    ESTRUTUTA DO PROCESSO Processador: Instruções  Ciclo de busca e execução 1. Busca na memoria principal a instrução a ser executada 2. Armazena a instrução no registrador PC 3. Decodifica os bits 4. Executa a Instrução  Registrador PC 1. Armazena o endereço da próxima instrução a ser executada 2. Seu conteúdo determina a sequência das instruções armazenada na memória principal Introdução Estrutura Contexto de Hardware Contexto de Software Espaço de Endereçament o Bloco de Controle Conclusão
  • 4.
    O que éum processo?  Programa em execução(?)  Guarda informações de programas.  Por que é tão importante? Introdução Estrutura Contexto de Hardware Contexto de Software Espaço de Endereçament o Bloco de Controle Conclusão
  • 5.
    Como funciona? Introdução Estrutura Contexto de Hardware Contextode Software Espaço de Endereçament o Bloco de Controle Conclusão
  • 6.
    O processo éformado por três partes Introdução Estrutura Contexto de Hardware Contexto de Software Espaço de Endereçament o Bloco de Controle Conclusão
  • 7.
    CONTEXTO DE HARDWARE Constitui- se do conteúdo dos registradores.  É fundamental na para os sistemas multiprogramáveis na qual os processos se alternam na utilização da CPU. Introdução Estrutura Contexto de Hardware Contexto de Software Espaço de Endereçament o Bloco de Controle Conclusão
  • 8.
    Mudança de Contexto A troca de um processo por outro na CPU, pelo sistema operacional, é denominada mudança de contexto.  Mudança de Contexto - salva o conteúdo dos registradores da CPU e carregá-los com os valores referente ao do processo que está ganhando a utilização do processador. Introdução Estrutura Contexto de Hardware Contexto de Software Espaço de Endereçament o Bloco de Controle Conclusão
  • 9.
    Introdução Estrutura Contexto de Hardware Contexto de Software Espaçode Endereçament o Bloco de Controle Conclusão
  • 10.
    Contexto de Software A maior parte das informações de software do processo provém de um arquivo do sistema operacional, conhecido como arquivo de usuários.  O contexto de software é composto por três grupos de informações sobre o processo: 1. Identificação; 2. Quotas; 3. Privilégios: Introdução Estrutura Contexto de Hardware Contexto de Software Espaço de Endereçament o Bloco de Controle Conclusão
  • 11.
    Identificação  PID  Owner UID Introdução Estrutura Contexto de Hardware Contexto de Software Espaço de Endereçament o Bloco de Controle Conclusão
  • 12.
    Quotas  Limites decada recurso do sistema que um processador pode alocar. 1. Nº Máximo de arquivos abertos simultaneamente 2. Tamanho de memória que o processo aloca. 3. Nº Máximo de operações E/S pendentes. 4. Tamanho máximo do buffer para operações de E/S 5. Numero máximo de processos, subprocessos e threads que podem ser criado. Introdução Estrutura Contexto de Hardware Contexto de Software Espaço de Endereçament o Bloco de Controle Conclusão
  • 13.
    Privilégios ou Direitos Definem as ações que um processo pode fazer em relação a ele mesmo, aos demais processos e ao sistema operacional. Introdução Estrutura Contexto de Hardware Contexto de Software Espaço de Endereçament o Bloco de Controle Conclusão
  • 14.
    ESPAÇO DE ENDEREÇAMENTO Introdução Estrutura Contextode Hardware Contexto de Software Espaço de Endereçament o Bloco de Controle Conclusão
  • 15.
    BLOCO DE CONTROLEDE PROCESSO (PCB) Introdução Estrutura Contexto de Hardware Contexto de Software Espaço de Endereçament o Bloco de Controle Conclusão USER; UID; PID; PPID; PRI; NI; -20; 0; 19. %CPU; %MEM; VSZ; RSS (Resident Set Size); TTY; STAT; D - Descansando; R - Executando (Running); S - Descansando com possibilidade de interrupção; T - Parado, suspendido; Z - Zumbi. O processo foi terminado mas não foi removido por quem o chamou. START; TIME; COMMAND.
  • 16.
    Demonstração SOSIM Introdução Estrutura Contexto de Hardware Contextode Software Espaço de Endereçament o Bloco de Controle Conclusão
  • 17.
  • 18.
    GRUPO: Bruno, Kassio, Larissae Rafael. Turma: v2 Disciplina: Sistemas Operacionais INSTITUTO FEDERAL ESPIRITO SANTO Campus Colatina