Mission Simulation Lab
HICEE
Mission Simulation Lab
HICEE
Missio
HICEE
Ficha:
Nome: Apresentação sobre Simuladores de Satélite
Local: INPE
Data: 2017-07-04 – 08h00  10h00
Público Alvo: Alunos de Graduação - Multidisciplinares
11:07 1
Mission Simulation Lab
HICEE
Mission Simulation Lab
HICEE
Agenda, roteiro, plano, conteúdos...
(~2h) de Apresentação
▪ Conceitos de M&S (Modelling and Simulation) da área espacial
▪ (MSc. Christopher Cerqueira) Prof. Ana Ambrosio
▪ Simuladores aplicados ao controle de atitude e órbita de satélites
▪ (PhD. Willer Gomes)
▪ Simuladores operacionais
▪ (MSc. Italo Rodrigues)
11:07 2
~30m
~30m
~30mMini-
Estágio
Mission Simulation Lab
HICEE
Mission Simulation Lab
HICEE
11:07 3
Mission Simulation Lab
HICEE
Mission Simulation Lab
HICEE
Simuladores de Satélite
Mission Simulation Lab
HICEE
Mission Simulation Lab
HICEE
11:07 5
O que é um modelo?
O que é um simulador?
Pra que usar simuladores?
Exemplos
Mission Simulation Lab
HICEE
Mission Simulation Lab
HICEE
Conceitos e nomenclatura de
simuladores de satélites
Profa. Dra. Ana Maria Ambrosio
• Professora da CSE – “Conceitos e práticas de
Verificação e Validação de Sistemas Espaciais”
11:076
aluno de Ph.D.
Mission Simulation Lab
HICEE
Mission Simulation Lab
HICEE
11:07 7
Mission Simulation Lab
HICEE
Mission Simulation Lab
HICEE
Modelos
11:07 8
é um conjunto de
instruções, regras,
equações e restrições que
nos permite gerar
resultados
semelhantes aos gerados
pelo comportamento do
sistema real.
“...all models are wrong; the practical question
is how wrong do they have to be to not be
useful.” (Box and Draper 1987)
Empirical Model-Building and Response Surfaces
Mission Simulation Lab
HICEE
Mission Simulation Lab
HICEE
11:07 9
Tipos
Físicos
Estrutural
Térmico
Eletromagnético
“Cyberphysical”
Lógicos
Estados
Dinâmico
...
Lógicos + Hardware Hardware (lógica
embarcada)
D.o.D. + ECSS
definem + de 60
tipos de
modelos.
Mission Simulation Lab
HICEE
Mission Simulation Lab
HICEE
11:07 10
Simuladores
Mission Simulation Lab
HICEE
Mission Simulation Lab
HICEE
Simuladores
11:07 11
é usualmente um sistema
que pode executar um
modelo para reproduzir seu
comportamento. O termo
simulador pode se referir a
software, hardware ou
ambos.
Mission Simulation Lab
HICEE
Mission Simulation Lab
HICEE
Para que usar simuladores?
11:0712
Mission Simulation Lab
HICEE
Mission Simulation Lab
HICEE
Usos de simulação na engenharia espacial:
1. Análise, definição e validação de requisitos
2. Verificação e validação dos softwares.
3. Desenvolvimento de equipamentos (EGSE) e de
procedimentos de teste.
4. Apoio as atividades de teste
5. Previsão de performance do sistema.
6. Desenvolvimento e validação de procedimentos operacionais.
7. Avaliação de solução de problemas
8. Treinamento de equipes
11:07 13
Electrical Ground
Support Equipment
MGSE
(Mechanical)
Mission Simulation Lab
HICEE
Mission Simulation Lab
HICEE
Ciclo de Vida
11:0714
Mission Simulation Lab
HICEE
Mission Simulation Lab
HICEE
Ciclo de Vida
Fase 0 –
Concepção
Fase A –
Viabilidade
Fase B –
Projeto
Preliminar
Fase C –
Projeto
Detalhado
Fase D –
Produção e
Qualificação
Fase E –
Operação
Fase F –
Descarte
Mission Simulation Lab
HICEE
Mission Simulation Lab
HICEE
11:07 16
CiclodeVida
(DiagramaV)
Mission Simulation Lab
HICEE
Mission Simulation Lab
HICEE
11:07 17
CiclodeVida
(Domínios)
Mission Simulation Lab
HICEE
Mission Simulation Lab
HICEE
11:07 18
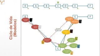
CiclodeVida
(Modelos)
Mission Simulation Lab
HICEE
Mission Simulation Lab
HICEE
11:07 19
Mission Simulation Lab
HICEE
Mission Simulation Lab
HICEE
ECSS-E-TM-10-21A
Incremento de modelos.
Mission Simulation Lab
HICEE
Mission Simulation Lab
HICEE
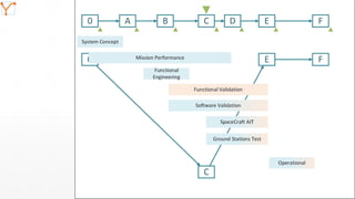
System Concept Simulator
11:07 21
Mission Simulation Lab
HICEE
Mission Simulation Lab
HICEE
Mission Performance Simulator
11:07 22
Mission Simulation Lab
HICEE
Mission Simulation Lab
HICEE
Functional Engineering Simulator
11:07 23
Mission Simulation Lab
HICEE
Mission Simulation Lab
HICEE
Functional Validation Testbench
11:07 24
Mission Simulation Lab
HICEE
Mission Simulation Lab
HICEE
Software Validation Facility
11:07 25
Mission Simulation Lab
HICEE
Mission Simulation Lab
HICEE
Virtual Spacecraft AIV
11:07 26
Mission Simulation Lab
HICEE
Mission Simulation Lab
HICEE
Ground Test Simulator
11:07 27
Mission Simulation Lab
HICEE
Mission Simulation Lab
HICEE
Training, Operations and Maintenance Simulator
11:07 28
Mission Simulation Lab
HICEE
Mission Simulation Lab
HICEE
Exemplos Específicos
2911:07
Mission Simulation Lab
HICEE
Mission Simulation Lab
HICEE
Físico: Simuladores térmicos
11:07 30
Modelo Térmico de satélite japonês
Modelo de Engenharia do Satélite CBERS-3
Modelo Termo-estrutural do CBERS-2B
Modelo de Voo do satélite CBERS-2B
Mission Simulation Lab
HICEE
Mission Simulation Lab
HICEE
Físico: Simuladores radioelétricos e comunicação
RF Suitcase dos satélites SCD-1 e SCD-2
Modelo RADIOELÉTRICO do CBER-3
Simula a transmissão e
recepção de sinais em RF
dos satélites SCD-1 e SCD-2,
para teste das antenas das
estações terrenas.
11:07 31
Mission Simulation Lab
HICEE
Mission Simulation Lab
HICEE
Lógico: Simulador de Análise de Missão
Objetivo:
i. analisar, verificar durante as fases iniciais da missão, soluções para satisfazer a missão
ii. proporcionar facilidades para análise da órbita e trajetória do satélite, análise de orçamento
(potência necessária, variação térmica), estrutura.
11:07 32
Satellite Simulator for
Verification of Mission
Operational Concepts
in Pre-Phase A
Studies
Ronan A. J. Chagas, Arcélio C.
Louro, Fabiano L. de Sousa, Willer
G. dos Santos
Mission Simulation Lab
HICEE
Mission Simulation Lab
HICEE
Lógico: Simulador fim-a-fim de missões
(Mission Performance Simulator)
Objetivo:
i. estudar conceitos e viabilidade da missão para atender seu uso finalístico.
ii. Este tipo de simulador é capaz de reproduzir todos os processos e passos significativos que
impactam a performance da missão e gerar produtos de dados finais simulados.
11:07 33
Mission Simulation Lab
HICEE
Mission Simulation Lab
HICEE
Lógico: Simulador de Carga-útil
Objetivo:
i. analisar o comportamento, demonstrar performance, habilidade, validar as operações de um
determinado instrumento científico ou tecnológico, antes de sua construção ou sua operação em voo.
11:07 34
Mission Simulation Lab
HICEE
Mission Simulation Lab
HICEE
Lógico: Simulador Térmico
Objetivo:
i. analisar a distribuição de temperatura e o fluxo de calor nos subsistemas e equipamentos do satélite,
através da definição de cenários de piores-casos. SindaFluente, PCTer (INPE)
11:07 35
Mission Simulation Lab
HICEE
Mission Simulation Lab
HICEE
Lógico: Simulador elétrico
Objetivo:
i. Permite estudar o sistema para prevenir possíveis interferências entre módulos. Considera-se voltagem,
potência, corrente, conversores de corrente-voltagem, geradores de sinais que rastreiam um sinal de controle,
indutores, resistências, capacitores, linha de transmissão, transformadores, transistores, sensores de voltagem,
etc.
11:0736
Mission Simulation Lab
HICEE
Mission Simulation Lab
HICEE
Lógico: Simulador Estrutural
Objetivo:
i. analisar a estrutura geral do satélite, a melhor distribuição dos equipamentos dentro do satélite, etc..
Ex.: Solid Works, Nastran e Ansys
11:07 37
Mission Simulation Lab
HICEE
Mission Simulation Lab
HICEE
Lógico: Simulador de Tempo-real
Avionic Test Bed ou Avionic Test Bench Simulator
Objetivo:
i. prover funções em tempo real para validar o sistema com o hardware no loop, ou com um emulador
do processador para rodar o software de bordo real.
11:0738
Mission Simulation Lab
HICEE
Mission Simulation Lab
HICEE
Lógico: Simulador de Tempo-Real
Controle de Órbita e Atitude
Objetivo:
i. analisar e testar soluções de AOCS, calibrar sensores e atuadores
ii. Tipos de análises realizadas: margem de erro de apontamento, trade-off de diferentes soluções de projeto,
performances do AOCS (análise paramétrica), degradações de performance devido à falha total ou parcial de
componentes do subsistema de controle de órbita e atitude.
iii. Composição: modelos de dinâmica de voo, ambiente espacial, inclui distúrbios. Pode conter sensores e
atuadores em hardware e/ou software.
11:07
39
Mission Simulation Lab
HICEE
Mission Simulation Lab
HICEE
Lógico: Simulador de Tempo-real
Software de Supervisão de bordo
Objetivos:
i. Pode conter os modelos de dinâmica de voo e modelos dos subsistemas com os quais o OBDH
interfaceia.
ii. Simulador de Tempo real pode conter Hardware-in-the-loop – quando o simulador inclui o hardware
do computador de bordo, o simulador deve tratar os protocolos de comunicação entre os
equipamentos dentro do satélite. Exemplo destes protocolos são: MIL-STD-1553, SpaceWire,
PacketWire, UART.
11:0740
Mission Simulation Lab
HICEE
Mission Simulation Lab
HICEE
Lógico: Simulador Operacional
Objetivos:
i. validar o Segmento Solo completo e em particular, validar os procedimentos de operação de voo
(procedimentos operacionais)
ii. treinar equipes de controle da missão e equipes de estações terrenas
Ref.: Larry B. Rainey - Space Modeling and Simulation – roles and applications throughout the System Life Cycle. 2004.
11:07 41
Mission Simulation Lab
HICEE
Mission Simulation Lab
HICEE
Sim
Virtual
Simuladores Operacionais no INPE
SIMS – to the
SCDs
• 1991
• Fortran
• High Fidelity
• High User
Satisfaction
SIMC – To the
CBERS
• 1998
• C++
• Medium
Fidelity
• Medium User
Satistaction
FBMSIM – To
the FBM
• 2002
• C++
• Medium
Fidelity
• User
satisfaction
not evaluated
SIMC3 – To the
CBERS-3&4
• Under
development
• C++
• High fidelity
• In
development
(AMBROSIO et al., 2006)
11:07 42
~=
Mission Simulation Lab
HICEE
Mission Simulation Lab
HICEE
Alguns “livros” da área:
▪Não tem implementação
▪Conceitos de
organização
▪Generalistas
▪Bom/ruim
11:07 43
Linguagens comuns na
construção de simuladores:
• C++,
• Fortran,
• Java,
• Python
Mission Simulation Lab
HICEE
Mission Simulation Lab
HICEE
Exemplos by specialists
11:07 44
Simuladores aplicados ao controle de atitude
e órbita de satélites
Willer Gomes
• PhD CMC
Simuladores operacionais
Italo Rodrigues
• MSc. CSE e PCI - Testes de Modelos

[Ci2017] Simuladores de Satélites

  • 1.
    Mission Simulation Lab HICEE MissionSimulation Lab HICEE Missio HICEE Ficha: Nome: Apresentação sobre Simuladores de Satélite Local: INPE Data: 2017-07-04 – 08h00  10h00 Público Alvo: Alunos de Graduação - Multidisciplinares 11:07 1
  • 2.
    Mission Simulation Lab HICEE MissionSimulation Lab HICEE Agenda, roteiro, plano, conteúdos... (~2h) de Apresentação ▪ Conceitos de M&S (Modelling and Simulation) da área espacial ▪ (MSc. Christopher Cerqueira) Prof. Ana Ambrosio ▪ Simuladores aplicados ao controle de atitude e órbita de satélites ▪ (PhD. Willer Gomes) ▪ Simuladores operacionais ▪ (MSc. Italo Rodrigues) 11:07 2 ~30m ~30m ~30mMini- Estágio
  • 3.
    Mission Simulation Lab HICEE MissionSimulation Lab HICEE 11:07 3
  • 4.
    Mission Simulation Lab HICEE MissionSimulation Lab HICEE Simuladores de Satélite
  • 5.
    Mission Simulation Lab HICEE MissionSimulation Lab HICEE 11:07 5 O que é um modelo? O que é um simulador? Pra que usar simuladores? Exemplos
  • 6.
    Mission Simulation Lab HICEE MissionSimulation Lab HICEE Conceitos e nomenclatura de simuladores de satélites Profa. Dra. Ana Maria Ambrosio • Professora da CSE – “Conceitos e práticas de Verificação e Validação de Sistemas Espaciais” 11:076 aluno de Ph.D.
  • 7.
    Mission Simulation Lab HICEE MissionSimulation Lab HICEE 11:07 7
  • 8.
    Mission Simulation Lab HICEE MissionSimulation Lab HICEE Modelos 11:07 8 é um conjunto de instruções, regras, equações e restrições que nos permite gerar resultados semelhantes aos gerados pelo comportamento do sistema real. “...all models are wrong; the practical question is how wrong do they have to be to not be useful.” (Box and Draper 1987) Empirical Model-Building and Response Surfaces
  • 9.
    Mission Simulation Lab HICEE MissionSimulation Lab HICEE 11:07 9 Tipos Físicos Estrutural Térmico Eletromagnético “Cyberphysical” Lógicos Estados Dinâmico ... Lógicos + Hardware Hardware (lógica embarcada) D.o.D. + ECSS definem + de 60 tipos de modelos.
  • 10.
    Mission Simulation Lab HICEE MissionSimulation Lab HICEE 11:07 10 Simuladores
  • 11.
    Mission Simulation Lab HICEE MissionSimulation Lab HICEE Simuladores 11:07 11 é usualmente um sistema que pode executar um modelo para reproduzir seu comportamento. O termo simulador pode se referir a software, hardware ou ambos.
  • 12.
    Mission Simulation Lab HICEE MissionSimulation Lab HICEE Para que usar simuladores? 11:0712
  • 13.
    Mission Simulation Lab HICEE MissionSimulation Lab HICEE Usos de simulação na engenharia espacial: 1. Análise, definição e validação de requisitos 2. Verificação e validação dos softwares. 3. Desenvolvimento de equipamentos (EGSE) e de procedimentos de teste. 4. Apoio as atividades de teste 5. Previsão de performance do sistema. 6. Desenvolvimento e validação de procedimentos operacionais. 7. Avaliação de solução de problemas 8. Treinamento de equipes 11:07 13 Electrical Ground Support Equipment MGSE (Mechanical)
  • 14.
    Mission Simulation Lab HICEE MissionSimulation Lab HICEE Ciclo de Vida 11:0714
  • 15.
    Mission Simulation Lab HICEE MissionSimulation Lab HICEE Ciclo de Vida Fase 0 – Concepção Fase A – Viabilidade Fase B – Projeto Preliminar Fase C – Projeto Detalhado Fase D – Produção e Qualificação Fase E – Operação Fase F – Descarte
  • 16.
    Mission Simulation Lab HICEE MissionSimulation Lab HICEE 11:07 16 CiclodeVida (DiagramaV)
  • 17.
    Mission Simulation Lab HICEE MissionSimulation Lab HICEE 11:07 17 CiclodeVida (Domínios)
  • 18.
    Mission Simulation Lab HICEE MissionSimulation Lab HICEE 11:07 18 CiclodeVida (Modelos)
  • 19.
    Mission Simulation Lab HICEE MissionSimulation Lab HICEE 11:07 19
  • 20.
    Mission Simulation Lab HICEE MissionSimulation Lab HICEE ECSS-E-TM-10-21A Incremento de modelos.
  • 21.
    Mission Simulation Lab HICEE MissionSimulation Lab HICEE System Concept Simulator 11:07 21
  • 22.
    Mission Simulation Lab HICEE MissionSimulation Lab HICEE Mission Performance Simulator 11:07 22
  • 23.
    Mission Simulation Lab HICEE MissionSimulation Lab HICEE Functional Engineering Simulator 11:07 23
  • 24.
    Mission Simulation Lab HICEE MissionSimulation Lab HICEE Functional Validation Testbench 11:07 24
  • 25.
    Mission Simulation Lab HICEE MissionSimulation Lab HICEE Software Validation Facility 11:07 25
  • 26.
    Mission Simulation Lab HICEE MissionSimulation Lab HICEE Virtual Spacecraft AIV 11:07 26
  • 27.
    Mission Simulation Lab HICEE MissionSimulation Lab HICEE Ground Test Simulator 11:07 27
  • 28.
    Mission Simulation Lab HICEE MissionSimulation Lab HICEE Training, Operations and Maintenance Simulator 11:07 28
  • 29.
    Mission Simulation Lab HICEE MissionSimulation Lab HICEE Exemplos Específicos 2911:07
  • 30.
    Mission Simulation Lab HICEE MissionSimulation Lab HICEE Físico: Simuladores térmicos 11:07 30 Modelo Térmico de satélite japonês Modelo de Engenharia do Satélite CBERS-3 Modelo Termo-estrutural do CBERS-2B Modelo de Voo do satélite CBERS-2B
  • 31.
    Mission Simulation Lab HICEE MissionSimulation Lab HICEE Físico: Simuladores radioelétricos e comunicação RF Suitcase dos satélites SCD-1 e SCD-2 Modelo RADIOELÉTRICO do CBER-3 Simula a transmissão e recepção de sinais em RF dos satélites SCD-1 e SCD-2, para teste das antenas das estações terrenas. 11:07 31
  • 32.
    Mission Simulation Lab HICEE MissionSimulation Lab HICEE Lógico: Simulador de Análise de Missão Objetivo: i. analisar, verificar durante as fases iniciais da missão, soluções para satisfazer a missão ii. proporcionar facilidades para análise da órbita e trajetória do satélite, análise de orçamento (potência necessária, variação térmica), estrutura. 11:07 32 Satellite Simulator for Verification of Mission Operational Concepts in Pre-Phase A Studies Ronan A. J. Chagas, Arcélio C. Louro, Fabiano L. de Sousa, Willer G. dos Santos
  • 33.
    Mission Simulation Lab HICEE MissionSimulation Lab HICEE Lógico: Simulador fim-a-fim de missões (Mission Performance Simulator) Objetivo: i. estudar conceitos e viabilidade da missão para atender seu uso finalístico. ii. Este tipo de simulador é capaz de reproduzir todos os processos e passos significativos que impactam a performance da missão e gerar produtos de dados finais simulados. 11:07 33
  • 34.
    Mission Simulation Lab HICEE MissionSimulation Lab HICEE Lógico: Simulador de Carga-útil Objetivo: i. analisar o comportamento, demonstrar performance, habilidade, validar as operações de um determinado instrumento científico ou tecnológico, antes de sua construção ou sua operação em voo. 11:07 34
  • 35.
    Mission Simulation Lab HICEE MissionSimulation Lab HICEE Lógico: Simulador Térmico Objetivo: i. analisar a distribuição de temperatura e o fluxo de calor nos subsistemas e equipamentos do satélite, através da definição de cenários de piores-casos. SindaFluente, PCTer (INPE) 11:07 35
  • 36.
    Mission Simulation Lab HICEE MissionSimulation Lab HICEE Lógico: Simulador elétrico Objetivo: i. Permite estudar o sistema para prevenir possíveis interferências entre módulos. Considera-se voltagem, potência, corrente, conversores de corrente-voltagem, geradores de sinais que rastreiam um sinal de controle, indutores, resistências, capacitores, linha de transmissão, transformadores, transistores, sensores de voltagem, etc. 11:0736
  • 37.
    Mission Simulation Lab HICEE MissionSimulation Lab HICEE Lógico: Simulador Estrutural Objetivo: i. analisar a estrutura geral do satélite, a melhor distribuição dos equipamentos dentro do satélite, etc.. Ex.: Solid Works, Nastran e Ansys 11:07 37
  • 38.
    Mission Simulation Lab HICEE MissionSimulation Lab HICEE Lógico: Simulador de Tempo-real Avionic Test Bed ou Avionic Test Bench Simulator Objetivo: i. prover funções em tempo real para validar o sistema com o hardware no loop, ou com um emulador do processador para rodar o software de bordo real. 11:0738
  • 39.
    Mission Simulation Lab HICEE MissionSimulation Lab HICEE Lógico: Simulador de Tempo-Real Controle de Órbita e Atitude Objetivo: i. analisar e testar soluções de AOCS, calibrar sensores e atuadores ii. Tipos de análises realizadas: margem de erro de apontamento, trade-off de diferentes soluções de projeto, performances do AOCS (análise paramétrica), degradações de performance devido à falha total ou parcial de componentes do subsistema de controle de órbita e atitude. iii. Composição: modelos de dinâmica de voo, ambiente espacial, inclui distúrbios. Pode conter sensores e atuadores em hardware e/ou software. 11:07 39
  • 40.
    Mission Simulation Lab HICEE MissionSimulation Lab HICEE Lógico: Simulador de Tempo-real Software de Supervisão de bordo Objetivos: i. Pode conter os modelos de dinâmica de voo e modelos dos subsistemas com os quais o OBDH interfaceia. ii. Simulador de Tempo real pode conter Hardware-in-the-loop – quando o simulador inclui o hardware do computador de bordo, o simulador deve tratar os protocolos de comunicação entre os equipamentos dentro do satélite. Exemplo destes protocolos são: MIL-STD-1553, SpaceWire, PacketWire, UART. 11:0740
  • 41.
    Mission Simulation Lab HICEE MissionSimulation Lab HICEE Lógico: Simulador Operacional Objetivos: i. validar o Segmento Solo completo e em particular, validar os procedimentos de operação de voo (procedimentos operacionais) ii. treinar equipes de controle da missão e equipes de estações terrenas Ref.: Larry B. Rainey - Space Modeling and Simulation – roles and applications throughout the System Life Cycle. 2004. 11:07 41
  • 42.
    Mission Simulation Lab HICEE MissionSimulation Lab HICEE Sim Virtual Simuladores Operacionais no INPE SIMS – to the SCDs • 1991 • Fortran • High Fidelity • High User Satisfaction SIMC – To the CBERS • 1998 • C++ • Medium Fidelity • Medium User Satistaction FBMSIM – To the FBM • 2002 • C++ • Medium Fidelity • User satisfaction not evaluated SIMC3 – To the CBERS-3&4 • Under development • C++ • High fidelity • In development (AMBROSIO et al., 2006) 11:07 42 ~=
  • 43.
    Mission Simulation Lab HICEE MissionSimulation Lab HICEE Alguns “livros” da área: ▪Não tem implementação ▪Conceitos de organização ▪Generalistas ▪Bom/ruim 11:07 43 Linguagens comuns na construção de simuladores: • C++, • Fortran, • Java, • Python
  • 44.
    Mission Simulation Lab HICEE MissionSimulation Lab HICEE Exemplos by specialists 11:07 44 Simuladores aplicados ao controle de atitude e órbita de satélites Willer Gomes • PhD CMC Simuladores operacionais Italo Rodrigues • MSc. CSE e PCI - Testes de Modelos