De 1 a 1.000.000
de usuários
Felipe Klerk Signorini
DevOps - ativo.com
● Arquiteto de software
● Infra estrutura
● Desenvolvimento.
Por onde começar?
Não seja o programador
StackOverflow
"Aqui as coisas sempre funcionaram assim..."
Cultura e conhecimento
Para os primeiros milhões de
usuários a linguagem não
importa.
Não importa a ferramenta
➔ Estude os conceitos, o porque aquela ferramenta foi feita.
➔ Aplicação e servidores andam juntos
➔ Se questione o porque utiliza determinadas ferramentas.
➔ Pense primeiro na arquitetura e por último em quais ferramentas
utilizar
➔ A capacidade em visualizar o todo impacta direto na
escalabilidade do sistema
"Meoo coloca um MongoDB que sua aplicação vai voar"
NoSQL,
você realmente precisa?
Começe com um banco
relacional
➔ Tecnologias maduras e estáveis
➔ Documentação e comunidade
➔ Ferramentas de mercado
Sistema de monitoramento, análises, forks e afins
➔ Se bem estruturado seu banco relacional dará conta dos seus
primeiros milhões de usuários.
➔ Sua estrutura de dados normalmente é relacional
Quando pensar em NoSQL
➔ Sua estrutura de dados é baseado em meta dados
➔ Base sem esquema
➔ Massiva quantidade de dados (TB`s)
➔ Massiva quantidade de registros (muitos mesmos)
"Isso não é minha responsabilidade."
Arquitetura de aplicações
Arquitetura?
Infraestrutura
Como as máquinas se
relacionam, banco de
dados, serviços, sistema de
cache, firewall e afins.
“Contanization”, “Infra is code”,
“LoadBalances/AutoScaling”
Serviços
Como os aplicativos se
comunicam, relação entre
gateways, APIs, sistemas e
afins.
“ESB”, “Microservices”, “monoliticos”
Aplicativo
Estrutura em nível de
aplicação, como as classes
e funções se relacionam.
“OOP”, “Design Pattern”
"O problema está no servidor."
Escalabilidade é
responsabilidade da Infra?
Escalabilidade
Vs
Performance
1 Usuário
Apache/PHP e DB
>10 Usuários
Escalabilidade?
4 GBs
1 CPU
8 GBs
2 CPUs
16 GBs
4 CPUS
2 GBs
● Consiste em aumentar o poder
computacional
● Exige downtime do aplicativo
● Muito caro
● Haverá um limite
Escalabilidade ?
4 GBs
1 CPU
4 GBs
1 CPU
4 GBs
1 CPU
● Mais barato que a escalabilidade
vertical
● Garante failbacks no aplicativo
● SOA
● Alta disponibilidade
● A longo prazo se torna o único
caminho
Apache/PHP
DataBase
>100 Usuários
Cache
Guardar algo temporáriamente para uso posterior
● Aumenta a performance da aplicação
● Diminui gastos em recursos computacionais
● Aumenta o uso de IO (file cache)
● Considero o cache o item mais importante para
começar a escalar a aplicação
HTTP
Cache - App
Routes Controller
DataBase
View
MIddleware
HTTP
Cache - App
Routes Controller
DataBase
View
MIddleware
Cache
View Object
Cache - View
Render
Controller
View Object Render
View Object Render
View Object
Cache - View
Render
Controller
View Object Render
View Object Render
Cache
Model
Cache - Models
Database
Controller
Model Database
Model
Cache - Models
Database
Controller
Model Database
Cache
get_file_contents
Cache - Request
HTTP
Controller
get_file_contents HTTP
Controller
get_file_contents
Cache - Request
HTTP
Controller
get_file_contents HTTP
Controller
Cache
SuperCache - Wordpress
Cache - Memoria
PHP/Script
Cache - OpCache
Parser Compile Execute
OutPut
PHP/Script
Cache - OpCache
Parser Execute
OutPut
Compile
Cache - Nginx
HTTP Routes Controller
DataBase
View
MIddleware
Cache - Nginx
HTTP Routes Controller
DataBase
View
MIddleware
Cache
Cache - Nginx
Replica
Banco "não" escala, mais existe opções.
MySQL - Replica
App
Master ReplicaEscrita
Escrita
Leitura
Existe a possibilidade da criação de clusters, e/ou
utilização de técnicas de sharding data, porém ainda não
é o momento
nginx/php+fpmReverse Cache
Master Replica
>1000 Usuários
Concorrência
Agora sim vamos falar de LoadBalances e AutoScaling.
Entenda que cada máquina deve ser Stateless, não pode
conter nenhuma informação vital.
● Uploads de arquivos
● Sessões do php
● Logs
nginx/php+fpm
LoadBalance
Master Replica
nginx/php+fpm
LoadBalance
nginx/php+fpm
LoadBalance
Master Replica
nginx/php+fpmstorage
Static files
nginx/php+fpm
LoadBalance
Master Replica
nginx/php+fpmCDN
CDNs
storage
Some web systems rely on “sticky sessions” – that is,
caching user session data in memory of the app’s
process and expecting future requests from the same
visitor to be routed to the same process. Sticky
sessions are a violation of twelve-factor and should
never be used or relied upon. Session state data is a
good candidate for a datastore that offers
time-expiration, such as Memcached or Redis
nginx/php+fpm
LoadBalance
MasterReplica
nginx/php+fpmstorage
Sessões
Memcached
session_drive=memcached
session.save_handler = memcache
session.save_path = tcp://10.1.1.1:11211'
Sessões
nginx/php+fpm
LoadBalance
Master
nginx/php+fpmstorage
Logs
ELK
Logs - ELK - Stack
Logs
AutoScaling
Crescimento e redução automática de clusters.
nginx/php+fpm
LoadBalance
MasterReplica
nginx/php+fpmstorage
Autscaling
Memcach
ed
Autscaling
Indexação
Resultados de buscas, listagem de dados, seleção de
dados de forma geral.
Servidores de busca
nginx/php+fpm
LoadBalance
MasterReplica
nginx/php+fpmstorage
Servidores de busca
MC
Elastic Search
>100.000 Usuários
Topologia
DevOps
DevOps is a new term emerging from the collision of two major related
trends. The first was also called “agile system administration” or “agile
operations”; it sprang from applying newer Agile and Lean approaches to
operations work.
The second is a much expanded understanding of the value of collaboration
between development and operations staff throughout all stages of the
development lifecycle when creating and operating a service, and how
important operations has become in our increasingly service-oriented world.
-Ernest Mueller, Aug 2, 2010 – Last Revised Jan 16, 2016
nginx/php+fpm
LoadBalance
Master
nginx/php+fpmstorage
MC Elastic Search
nginx/php+fpm
Replica Replica
nginx/php+fpm
LoadBalance
Master
nginx/php+fpmCDN
MC Elastic Search
nginx/php+fpm
Replica Replica
storage
nginx/php+fpm
LoadBalance
Master
nginx/php+fpmCDN
MC Elastic Search
nginx/php+fpm
Replica Replica
storage
Elastic Search Elastic Search
nginx/php+fpm
LoadBalance
Master
nginx/php+fpmCDN
MC Elastic Search
nginx/php+fpm
Replica Replica
storage
Elastic Search Elastic SearchMC MC
nginx/php+fpm
LoadBalance
nginx/php+fpmAkamai nginx/php+fpm
storage
Akamai
nginx/php+fpm
LoadBalance
nginx/php+fpm
Akamai
nginx/php+fpm
>1.000.000 Usuários
SOA
Service-Oriented Architecture.
SOA na prática
➔ Serviços por módulos independentes
➔ Administrados e escalados independentemente
➔ Flexibilidade e entendimento de cada função
➔ Automatizar processos operacionais
➔ SOA + Modularização = Agilidade
MicroServices
LoadBalance
Route 53
LoadBalance
nginx/php+fpm nginx/php+fpm nginx/php+fpm nginx/php+fpm
LoadBalance
Master
Replica Replica
LBs, LBs e LBs
Master
Master
Master
Master
Master
Master
Master
Master
DataBase - Shard
Brokers
RabbitMq
Worker - P API Pedidos
Pagamento - Adquirente
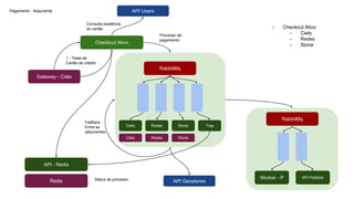
Checkout Ativo
- Checkout Ativo
- Cielo
- Redes
- Stone
RabbitMq
Cielo Redes Stone Trap
Gateway - Cielo
API - Redis
Redis
1 - Teste de
Cartão de crédito
Processo de
pagamento
FailBack
Entre as
adquirentes
Status de processo
Cielo Redes Stone
API Users
Consulta existência
do cartão
API Geradores
nginx/php+fpm
LoadBalance
Master
nginx/php+fpmCDN
MC
Elastic
Search
nginx/php+fpm
Replica Replica
storage
Elastic
Search
Elastic
SearchMC MC
Worker Worker
Worker Worker
RabbitMQ
Worker Worker
Worker Worker
RabbitMQ
Worker Worker
RabbitMQ
Bye.
felipeklerk@yahoo.com.br
linkedin.com/in/felipe-klerk-signorini
facebook.com/felipesignorini

De 1 a 1.000.00 de usuários