Programação
Modular
Érico Alves
Rodrigo Ferreira
Trabalho Final - Programação Modular
Tema: Moda
● Eclipse e Netbeans
● Padrão MVC
● XML
Diagrama de Componentes: Anotação
Diagrama de Componentes: Consulta
Diagrama de Classes: Search Lucene
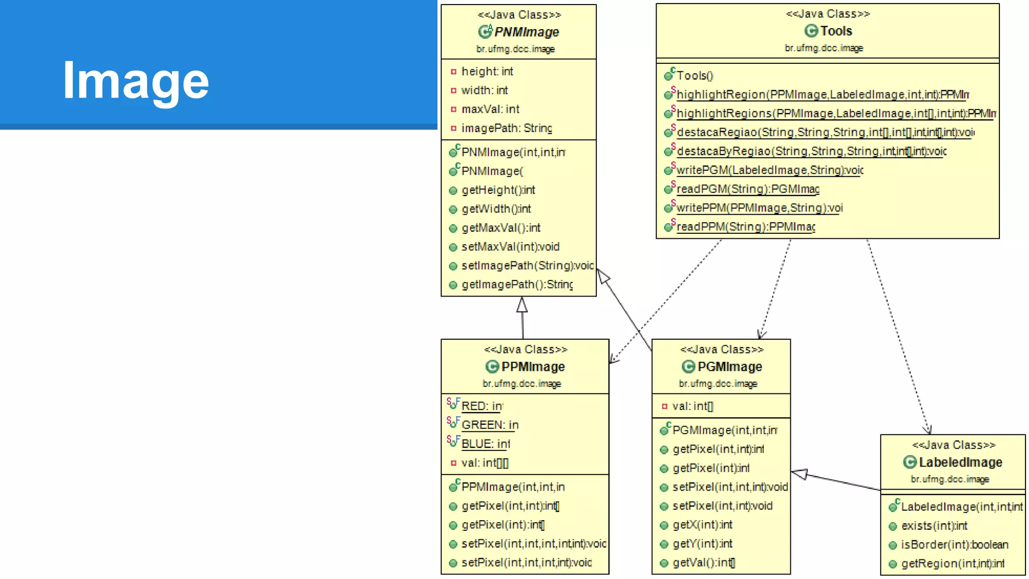
Image
Anotacao
Consulta
Perguntas
Como os módulos se comunicam?
Os módulos do sistema se comunicam de diversas formas, as camadas de MVC se comunicam
através de chamadas de eventos, onde a camada de controle é responsável por ouvir os eventos
gerados na camada de visualização e tratar os dados na camada de dados respondendo para a
camada de visualização.
A comunicação também é realizada através da persistência de dados em arquivo XML pelo módulo
de anotação das regiões, e posteriormente, através dos métodos que se comunicam com a máquina
de busca Lucene
Perguntas
Como outras funcionalidades poderiam ser
inseridas no sistema?
Devido a natureza modular do sistema, outras funcionalidades podem ser inseridas no sistema,
implementando novos módulos nas camadas desejadas, como por exemplo, poderia ser desenvolvida
uma interface web para a camada de visualização, de forma que esta se comunicaria com a camada
de controle sem a necessidade de reimplementação da mesma, o mesmo para a camada de dados,
onde poderia ser utilizada qualquer tipo de persistencia como SGDB, nuvem etc. sem a necessidade
de alteração nas outras camadas.
Perguntas
Que padrões de projeto poderiam ser
aplicados?
Um exemplo seria o padrão Facade, caso fosse implementada uma interface Web por exemplo, onde
os eventos da interface web seriam tratados por uma camada de fachada para se comunicar com a
camada de controle.
O Padrão Memento também poderia ser aplicado, com a finalidade de persistir objetos como as
anotações das regiões, afim de que sejam recuperadas no módulo de busca por regiões.

Programação modular - Ferramenta para rotular seções de imagens e realizar busca em imagem

  • 1.
  • 2.
    Trabalho Final -Programação Modular Tema: Moda ● Eclipse e Netbeans ● Padrão MVC ● XML
  • 3.
  • 4.
  • 5.
    Diagrama de Classes:Search Lucene
  • 6.
  • 7.
  • 8.
  • 9.
    Perguntas Como os módulosse comunicam? Os módulos do sistema se comunicam de diversas formas, as camadas de MVC se comunicam através de chamadas de eventos, onde a camada de controle é responsável por ouvir os eventos gerados na camada de visualização e tratar os dados na camada de dados respondendo para a camada de visualização. A comunicação também é realizada através da persistência de dados em arquivo XML pelo módulo de anotação das regiões, e posteriormente, através dos métodos que se comunicam com a máquina de busca Lucene
  • 10.
    Perguntas Como outras funcionalidadespoderiam ser inseridas no sistema? Devido a natureza modular do sistema, outras funcionalidades podem ser inseridas no sistema, implementando novos módulos nas camadas desejadas, como por exemplo, poderia ser desenvolvida uma interface web para a camada de visualização, de forma que esta se comunicaria com a camada de controle sem a necessidade de reimplementação da mesma, o mesmo para a camada de dados, onde poderia ser utilizada qualquer tipo de persistencia como SGDB, nuvem etc. sem a necessidade de alteração nas outras camadas.
  • 11.
    Perguntas Que padrões deprojeto poderiam ser aplicados? Um exemplo seria o padrão Facade, caso fosse implementada uma interface Web por exemplo, onde os eventos da interface web seriam tratados por uma camada de fachada para se comunicar com a camada de controle. O Padrão Memento também poderia ser aplicado, com a finalidade de persistir objetos como as anotações das regiões, afim de que sejam recuperadas no módulo de busca por regiões.